Припиніть платити за слово. Автоматизуйте за допомогою ШІ.
Відкрите програмне забезпечення — альтернатива Crowdin і Lokalise. Створено для сучасних робочих процесів розробників.
Керуйте перекладами прямо в коді або через візуальний редактор. Використовуйте ШІ для миттєвого перекладу. Співпрацюйте з командою без обмежень на кількість користувачів.

Втомилися від застарілих платформ перекладу?
Непередбачувані витрати
Оплата за слово, ключ або місце робить масштабування дорогим. Intlayer пропонує фіксовані, прозорі тарифи.
Конфлікти синхронізації
Ручне завантаження JSON‑файлів призводить до конфліктів злиття та застарілого контенту. Intlayer синхронізується з вашим Git‑репозиторієм.
Брак контексту
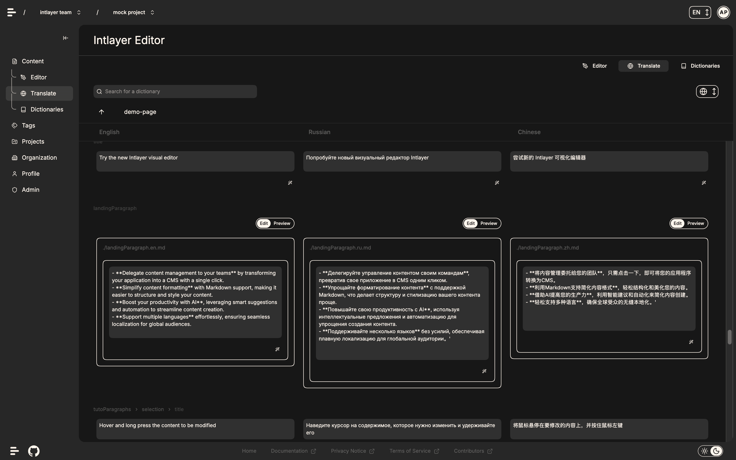
Перекладачі працюють у таблицях, не бачачи застосунку. Intlayer надає візуальний редактор із живим попереднім переглядом.
Чому розробники переходять на Intlayer
Краща співпраця без перешкод
Співпраця розробників і нетехнічних команд
Розробники визначають структуру. Маркетологи й перекладачі відточують тексти через панель керування. Усі залишаються синхронізованими.
Контекстний ШІ
Intlayer розуміє контекст вашого коду (props, коментарі) та генерує точні переклади, а не лише буквальні.
Git як єдине джерело правди
Переклади повертаються в ваш репозиторій як коміти. Без прихованих баз даних або прив'язки до постачальника.
Автоматизація CI/CD
Запускайте перевірки та переклади автоматично щоразу, коли ви відправляєте код.
Типобезпечні переклади, що зберігаються у вашому репозиторії.
Оголошуйте контент поруч із компонентами у TypeScript або JavaScript. Intlayer автоматично генерує типи, забезпечуючи вам **автодоповнення**, валідацію та миттєвий зворотний зв'язок. Більше ніяких відсутніх ключів, перемикань контексту або зламаних реалізацій.
Автоматизуйте переклади зі свого терміналу.
CLI для аудиту, заповнення та перекладу JSON і Markdown за допомогою ШІ.
Запустіть `npx intlayer fill`, щоб виявити відсутні ключі та згенерувати переклади за допомогою OpenAI, Claude або локальних моделей. Зберігайте історію Git чистою.
Припиніть платити за слово. Автоматизуйте за допомогою ШІ.
Альтернатива з відкритим кодом для Crowdin і Lokalise. Створено для сучасних робочих процесів розробників.
Керуйте перекладами безпосередньо в коді або через візуальний редактор. Використовуйте ШІ для миттєвого перекладу. Співпрацюйте з командою без обмежень щодо кількості користувачів.
Поєднайте локальний код з віддаленим вмістом.
Керуйте багатомовним вмістом **без додаткових витрат**. Intlayer дозволяє поєднувати локальні словники з віддаленим керуванням, забезпечуючи **миттєву синхронізацію** для гарячих оновлень без перезбирання. Використовуйте вебхуки для CI/CD, керуйте прапорцями функцій і дозвольте **ШІ для автоматичного перекладу** (у розробці) подбати про решту.
Перемикайте функції миттєво — без розгортання.
Словники Intlayer — це не лише текст. Використовуйте їх, щоб задавати логіку, стилі та об'єкти конфігурації. Завдяки **Live Sync** ви можете вмикати та вимикати функції, змінювати теми інтерфейсу та оновлювати поведінку застосунку в реальному часі безпосередньо з CMS.
Ваш майданчик для продуктових експериментів.
Станьте першими, хто дослідить нову бета-версію Intlayer — **A/B-тестування на базі ШІ**, створену, щоб підвищити видимість і допомогти приймати розумніші продуктові рішення. Тестуйте будь-що в реальному часі — від текстів і дизайну до цілих функцій — і дозвольте даним показати, що справді працює.
Створено спільнотою
Познайомтеся з неймовірними учасниками, які роблять можливим Intlayer.
Перейдіть сьогодні. Збережіть свої гроші.
Імпортуйте наявні JSON-файли за лічені хвилини. Приєднуйтесь до розробників, які будують майбутнє i18n.